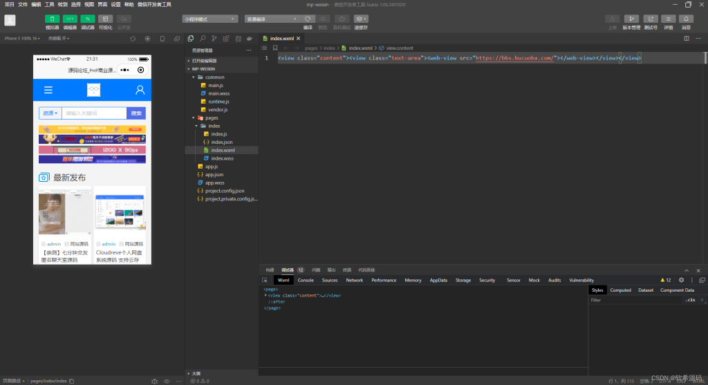
小程序源码提供了一种将网址直接打包成微信小程序的方法, 使得用户可以在微信小程序中直接访问这些网址内容,这个源码没有进行加密,可以直接查看和修改。
![90a30d4fe4ff7bf756cb61b2a8d6ba29.png 图片[1]-【亲测】网址直接打包成微信小程序的源码-优云博客](https://www.uipik.cn/wp-content/uploads/2026/02/90a30d4fe4ff7bf756cb61b2a8d6ba29-1024x557.png)
夸克网盘链接:
https://pan.quark.cn/s/2442c475ab75?pwd=XfhR
提取码:XfhR
© 版权声明
免责声明:本站提供用户下载的所有资源均来自网络,版权归作者本人所有,仅限学习和研究目的,请支持正版!
我们非常重视版权问题,如有侵权请邮件与我们联系处理。敬请谅解! 邮件:317911607@qq.com
THE END
















暂无评论内容