打赏页面html源码 有能力对的可以自己重新美化或者二开,大部分都有注释,当然也可以借助ai工具完善。二维码图片与联系方式自行更换,音乐播放器用的是免费的,加载速度可能有点慢,自行更换或删除。优化版 速度提升 删除播放器打赏页面html源... 优云2026-01-08106 阅读0 评论
2025年10月28日最新最全的TVBOX接口 2025年10月28日最新最全的TVBOX接口,其中包含了站长自己维护的JSON接口,其它的都是大侠们维护的接口。🔥此编文章会持续更新,敬请收藏。... 优云2026-01-08257 阅读1 评论
鲸发卡搭建教程 鲸发卡服务器要求1、拥有一台4核4G服务器(推荐),2核2G服务器(最低)2、linux皆可,推荐ubuntu22>debian12.0>centos7.9/7.63、宝塔面板最新版4、nginx最新版,... 优云2026-01-0887 阅读0 评论
鲸发卡配置 码支付、易支付教程 鲸发卡搭建教程:点击进入后台添加支付接口英文名称:Yipay账号字段:网关:gateway|pid:pid|key:key|支付类型:type添加完成后添加网关账号alipay:支付宝tenpay:财付通,qqpay... 优云2026-01-08107 阅读0 评论
苹果cms超级播放器1.0.9安装教程 加密网站: www.jsjiami.com\public\player\js..\EcPlayer1.js这文件需要加密,否则有被盗风险将代码上传到服务器上Php版本7.2及以上设置运行目录:public ,配置SS... 优云2026-01-08101 阅读0 评论
HTML源码 – APP影视宣传下载单页 这是一款APP影视宣传下载单页,这个影视 APP下载页面设计充分考虑了用户体验和视觉吸引力,主要功能区域包括响应式导航栏,在滚动时会动态变化样式,并为移动设备提供汉堡菜单,喜欢的自行部署吧!... 优云2026-01-0886 阅读0 评论
苹果CMS V10去除跳广告无后门纯净版源码整合更新 作为一名常年折腾各类CMS系统的站长,最近在搭建苹果CMS V10系统做测试时,又踩了个不大不小的坑——手机端浏览时频繁跳广告。相信不少用苹果CMS的站长都遇到过类似问题,今天就把解决办法分享给大家,还整理了去除后门... 优云2026-01-0880 阅读0 评论
爱授权系统V3.0免授权版 已去授权,不要点在线更新,SG15加密,宝塔自行安装组件,带详细的API文档。有远程广告api,插件商城api,这两个非常实用 可以在自己源码里面进行引用。... 优云2026-01-08129 阅读0 评论
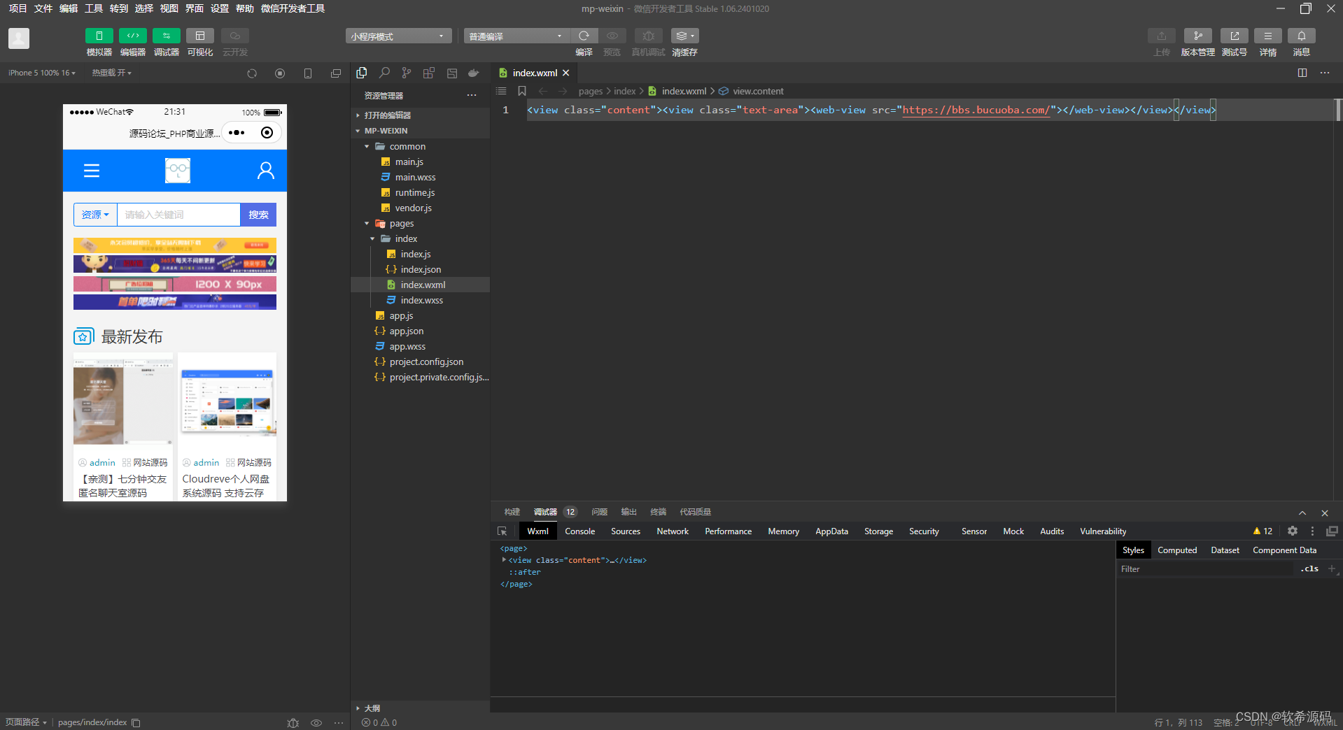
【亲测】网址直接打包成微信小程序的源码 小程序源码提供了一种将网址直接打包成微信小程序的方法, 使得用户可以在微信小程序中直接访问这些网址内容,这个源码没有进行加密,可以直接查看和修改。... 优云2026-01-0873 阅读0 评论
文章不错,写的很好!